Download Implementing Cisco Application Centric Infrastructure-Advanced.600-660.ExamTopics.2025-08-08.31q.vcex

Vendor: Cisco
Exam Code: 600-660
Exam Name: Implementing Cisco Application Centric Infrastructure-Advanced
Date: Aug 08, 2025
File Size: 2 MB

How to open VCEX files?

Files with VCEX extension can be opened by ProfExam Simulator.

ProfExam Discount

Demo Questions

Question 1
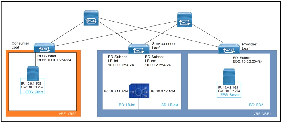
Refer to the exhibit. What must be configured to allow the PBR node (LB-int) to monitor the availability of the endpoint that is in the EPG server?
  1. Endpoint Dataplane Learning
  2. Unicast Route disabled for client and server bridge domains
  3. PBR node tracking
  4. Direct Connect in the service graph template
Correct answer: A
Question 2
How is broadcast forwarded in Cisco ACI Multi-Pod after ARP flooding is enabled?
  1. For the specific bridge domain, all spines forward the broadcast frames to IPN routers
  2. Broadcast frames are forwarded inside the pod and across the IPN using the multicast address that is associated to the bridge domain
  3. Within a pod, the ingress leaf switch floods the broadcast frame on all fabric ports
  4. Ingress replication is used on the spines to forward broadcast frames in the IPN infrastructure
Correct answer: A
Explanation:
B: 1 - Mosted
B: 1 - Mosted
Question 3
An engineer configures a Cisco ACI Multi-Pod for disaster recovery. Which action should be taken for the new nodes to be discoverable by the existing Cisco APICs?
  1. Enable subinterfaces with dot1q tagging on all links between the IPN routers.
  2. Configure IGMPv3 on the interfaces of IPN routers that face the Cisco ACI spine.
  3. Enable DHCP relay on all links that are connected to Cisco ACI spines on IPN devices.
  4. Configure BGP as the underlay protocol in IPN.
Correct answer: B
Explanation:
C: 1 - Mosted
C: 1 - Mosted
Question 4
An organization deploys active-active data centers and active-standby firewalls in each data center. Which action should be taken in a Cisco ACI Multi-Pod to maintain traffic symmetry through the firewalls?
  1. Enable Endpoint Dataplane Learning
  2. Disable service node Health Tracking
  3. Enable Pod ID Aware Redirection
  4. Disable Resilient Hashing
Correct answer: B
Explanation:
C: 1 - Mosted
C: 1 - Mosted
Question 5
What is the advantage of implementing an active-active firewall cluster that is stretched across separate pods when anycast services are configured?
  1. A different MAC/IP combination can be configured for the firewall in each pod.
  2. The local pod anycast node is preferred by the local spines.
  3. A cluster can be deployed in transparent mode across pods.
  4. Local traffic in a pod is load-balanced between the clustered firewalls.
Correct answer: A
Question 6
An existing Cisco ACI Multi-Site setup with default fabric settings contains endpoints that communicate with an MTU of 1500. What is the minimum MTU value that must be supported by the ISN to allow control plane endpoint information exchange between sites?
  1. 9000
  2. 1554
  3. 9100
  4. 1600
Correct answer: C
Explanation:
Reference:https://www.cisco.com/c/en/us/support/docs/cloud-systems-management/application-policy-infrastructure-controller-apic/214270-configure-aci-multi- site-deployment.html
Reference:
https://www.cisco.com/c/en/us/support/docs/cloud-systems-management/application-policy-infrastructure-controller-apic/214270-configure-aci-multi- site-deployment.html
Question 7
In a Cisco ACI Multi-Site fabric, the Inter-Site BUM Traffic Allow option is enabled in a specific stretched bridge domain. What is used to forward BUM traffic to all endpoints in the same broadcast domain?
  1. ingress replication on the spines in the source site
  2. egress replication on the source leaf switches
  3. egress replication on the destination leaf switches
  4. ingress replication on the spines in the destination site
Correct answer: D
Explanation:
Reference:http://yves-louis.com/DCI/?p=1277
Reference:
http://yves-louis.com/DCI/?p=1277
Question 8
Refer to the exhibit. Which two configuration steps are required in ISN for Cisco ACI Multi-Site setup? (Choose two.)
  1. Connect Spine2 to ISN routers.
  2. Configure BIDIR-PIM throughout the ISN
  3. Increase ISN MTU to support the maximum MTU that is sent by endpoints
  4. Configure OSPF between spines and ISN routers
  5. Enable IGMPv3 on ISN routers
Correct answer: DE
Question 9
Refer to the exhibit. A customer implements Cisco ACI Multi-Site with default MTU settings between two sites. Which configuration should be applied on the interface Eth1/10 on the ISN-1 device?
Correct answer: A
Question 10
What are two characteristics of network-centric design in Cisco ACI? (Choose two.)
  1. There is open communication between EPGs
  2. EPGs are used for microsegmentation
  3. EPGs are different security zones
  4. Applications define the network requirements
  5. A bridge domain has one subnet and one EPG
Correct answer: BE
Explanation:
CE: 1 - Mosted
CE: 1 - Mosted
Question 11
Refer to the exhibit. How is the ARP request from VM1 forwarded when VM2 is not learned in the Cisco ACI fabric?
  1. Leaf 101 forwards the ARP request to one of the proxy VTEP spines.
  2. POD1 spine responds to the ARP request after the POD1 COOP is updated with the VM2 location.
  3. Leaf 101 encapsulates the ARP request into a multicast packet that is destined to 225.0.37.192.
  4. Leaf 101 switch consumers the ARP reply of VM2 to update the local endpoint table.
Correct answer: A
HOW TO OPEN VCE FILES

Use VCE Exam Simulator to open VCE files
Avanaset

HOW TO OPEN VCEX AND EXAM FILES

Use ProfExam Simulator to open VCEX and EXAM files
ProfExam Screen

ProfExam
ProfExam at a 20% markdown

You have the opportunity to purchase ProfExam at a 20% reduced price

Get Now!